Payments via T-Pay
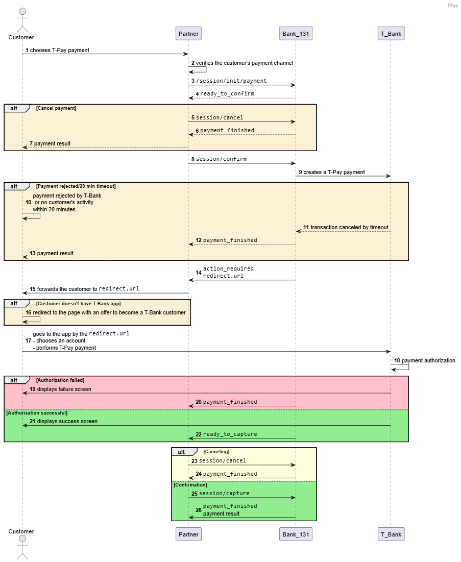
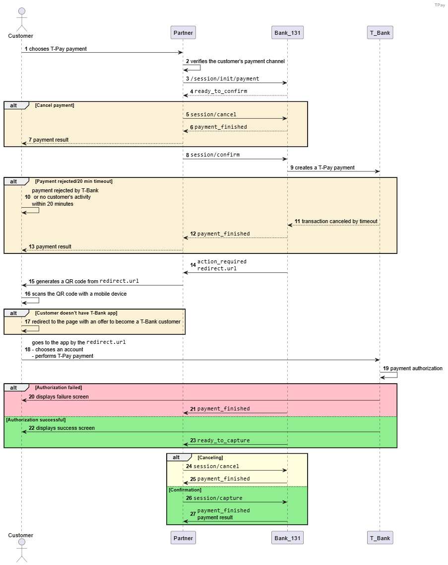
This scenario describes how to receive payments via T-Pay. The payer authentication is performed through logging into the T-Bank app. Customers do not have to enter card details to make payments.
You can accept T-Pay payments in two ways:
- with a QR code, which works for payments made from a desktop browser
- with a URL to the T-Bank application, which works for payments made from a mobile device
To accept payments with a QR code, generate and display the QR code on your side.
After being redirected by the URL, the payer will have 20 minutes to complete the payment. Otherwise, the session terminates with an error.
You can make payments with automatic payment session confirmation.
Payment scenario
The payment scenario depends on the customer's payment channel: mobile device (mobile) or desktop browser (desktop). The client device properties in the request define the format of the payment link in the action_required webhook.
- Mobile device (mobile)
- Desktop browser (desktop)
-
Create a separate session using the
session/createmethod, or create a session with the payment using thesession/init/paymentmethod and pass all the required parameters:- Pass the
tpayvalue in thetypeparameter of theinternet_bankingobject. - Pass the
mobilevalue in thetypeparameter of theplatform_detailsobject. Specify one of the acceptable values in theosandbrowserparameters.
Request example
curl -X POST \
https://proxy.bank131.ru/api/v1/session/init/payment \
-H 'Content-Type: application/json' \
-H 'X-PARTNER-PROJECT: your_project_name' \
-H 'X-PARTNER-SIGN: signature' \
-d '{
"payment_details": {
"type": "internet_banking",
"internet_banking": {
"type": "tpay"
}
},
"amount_details": {
"amount": 67000,
"currency": "RUB"
},
"customer": {
"reference": "lucky"
},
"payment_options": {
"platform_details": {
"type": "mobile",
"os": "ios",
"browser": "chrome"
}
}
}'Response example
{
"status": "ok",
"session": {
"id": "ps_3813062",
"status": "in_progress",
"created_at": "2025-09-05T07:14:28.236854Z",
"updated_at": "2025-09-05T07:14:28.298522Z",
"acquiring_payments": [{
"id": "pm_2769418",
"status": "in_progress",
"created_at": "2025-09-05T07:14:28.310910Z",
"customer": {
"reference": "lucky"
},
"payment_details": {
"type": "internet_banking",
"internet_banking": {
"type": "tpay"
}
},
"amount_details": {
"amount": 670000,
"currency": "RUB"
},
"amounts": {}
}]
}
} - Pass the
-
Wait for a
ready_to_confirmwebhook from Bank 131 when Bank 131 is ready to process the payment and is waiting for your confirmation. -
Confirm your payment by sending a
session/confirmrequest, or cancel the payment sending asession/cancelrequest. -
Bank 131 will send you an
action_requiredwebhook containing a URL withinredirect.urlto forward the customer to the T-Bank mobile application.You decide whether to receive webhooks. If they are disabled, you will need to manually send a
session/statusrequest each time to determine the next step and the operation result.Webhook example
curl -X POST \
https://partner.ru \
-H 'content-type: application/json' \
-H 'X-PARTNER-SIGN: signature' \
-d '{
"type": "action_required",
"session": {
"id": "ps_3813080",
"status": "in_progress",
"created_at": "2025-09-05T07:49:12.513214Z",
"updated_at": "2025-09-05T07:49:24.628403Z",
"acquiring_payments": [{
"id": "pm_2769436",
"status": "pending",
"created_at": "2025-09-05T07:49:12.605322Z",
"customer": {
"reference": "vtor_rec"
},
"payment_details": {
"type": "internet_banking",
"internet_banking": {
"type": "tpay"
}
},
"amount_details": {
"amount": 1000700,
"currency": "RUB"
},
"amounts": {},
"customer_interaction": {
"type": "redirect",
"redirect": {
"url": "https://o.tbank.ru/tpay/3000000000000021275",
"base_url": "https://o.tbank.ru/tpay/3000000000000021275",
"method": "GET",
"params": {}
}
}
}],
"actions": {
"confirm": "2025-09-05T07:49:24.148058Z"
}
}
}' -
Forward the customer by the link passed within the
redirect.urlparameter to the T-Bank mobile application. Wait until the customer approves or cancels the payment. -
Wait for a
ready_to_capturewebhook and capture the amount that is on hold in full or partially (session/capture), or decline the payment (session/cancel).Skip this step if you do not have delayed capture payments enabled. In this case, the hold and capture will be made automatically.
-
Wait for a
payment_finishedwebhook containing the payment result from Bank 131. Thesucceededstatus indicates a successful payment.

-
Create a separate session using the
session/createmethod, or create a session with the payment using thesession/init/paymentmethod and pass all the required parameters:- Pass the
tpayvalue in thetypeparameter of theinternet_bankingobject. - Pass the
desktopvalue in thetypeparameter of theplatform_detailsobject. Specify one of the acceptable values in theosandbrowserparameters.
Request example
curl -X POST \
https://proxy.bank131.ru/api/v1/session/init/payment \
-H 'Content-Type: application/json' \
-H 'X-PARTNER-PROJECT: your_project_name' \
-H 'X-PARTNER-SIGN: signature' \
-d '{
"payment_details": {
"type": "internet_banking",
"internet_banking": {
"type": "tpay"
}
},
"amount_details": {
"amount": 67000,
"currency": "RUB"
},
"customer": {
"reference": "lucky"
},
"payment_options": {
"platform_details": {
"type": "desktop",
"os": "windows",
"browser": "chrome"
}
}
}'Response example
{
"status": "ok",
"session": {
"id": "ps_3813062",
"status": "in_progress",
"created_at": "2025-09-05T07:14:28.236854Z",
"updated_at": "2025-09-05T07:14:28.298522Z",
"acquiring_payments": [{
"id": "pm_2769418",
"status": "in_progress",
"created_at": "2025-09-05T07:14:28.310910Z",
"customer": {
"reference": "lucky"
},
"payment_details": {
"type": "internet_banking",
"internet_banking": {
"type": "tpay"
}
},
"amount_details": {
"amount": 670000,
"currency": "RUB"
},
"amounts": {}
}]
}
} - Pass the
-
Wait for a
ready_to_confirmwebhook from Bank 131 when Bank 131 is ready to process the payment and is waiting for your confirmation. -
Confirm your payment by sending a
session/confirmrequest, or cancel the payment sending asession/cancelrequest. -
Bank 131 will send you an
action_requiredwebhook containing a URL for QR code withinredirect.url.You decide whether to receive webhooks. If they are disabled, you will need to manually send a
session/statusrequest each time to determine the next step and the operation result.Webhook example
curl -X POST \
https://partner.ru \
-H 'content-type: application/json' \
-H 'X-PARTNER-SIGN: signature' \
-d '{
"type": "action_required",
"session": {
"id": "ps_3813080",
"status": "in_progress",
"created_at": "2025-09-05T07:49:12.513214Z",
"updated_at": "2025-09-05T07:49:24.628403Z",
"acquiring_payments": [{
"id": "pm_2769436",
"status": "pending",
"created_at": "2025-09-05T07:49:12.605322Z",
"customer": {
"reference": "vtor_rec"
},
"payment_details": {
"type": "internet_banking",
"internet_banking": {
"type": "tpay"
}
},
"amount_details": {
"amount": 1000700,
"currency": "RUB"
},
"amounts": {},
"customer_interaction": {
"type": "redirect",
"redirect": {
"url": "https://www.tinkoff.ru/tpay/3000000000000021275",
"base_url": "https://www.tinkoff.ru/tpay/3000000000000021275",
"method": "GET",
"params": {}
}
}
}],
"actions": {
"confirm": "2025-09-05T07:49:24.148058Z"
}
}
}' -
Display the link passed within the
redirect.urlparameter as a QR code. Wait until the customer approves or cancels the payment. -
Wait for a
ready_to_capturewebhook and capture the amount that is on hold in full or partially (session/capture), or decline the payment (session/cancel).Skip this step if you do not have delayed capture payments enabled. In this case, the hold and capture will be made automatically.
-
Wait for a
payment_finishedwebhook containing the payment result from Bank 131. Thesucceededstatus indicates a successful payment.

Recurring payments
To perform MIT recurring payments or CIT recurring payments via T-Pay:
-
Get a token by sending
recurrent=true(in thepayment_optionsobject) in the request. If the payment is successful, you will get the token in thepayment_finishedwebhook in therecurrent.tokenparameter.Request example
curl -X POST \
https://proxy.bank131.ru/api/v1/session/init/payment \
-H 'Content-Type: application/json' \
-H 'X-PARTNER-PROJECT: your_project_name' \
-H 'X-PARTNER-SIGN: signature' \
-d '{
"payment_details": {
"type": "internet_banking",
"internet_banking": {
"type": "tpay"
}
},
"amount_details": {
"amount": 670000,
"currency": "RUB"
},
"customer": {
"reference": "lucky"
},
"payment_options": {
"platform_details": {
"recurrent": true,
"type": "mobile",
"os": "ios",
"browser": "chrome"
}
}
}'Response example
{
"status": "ok",
"session": {
"id": "ps_3813071",
"status": "in_progress",
"created_at": "2025-09-05T07:24:45.996726Z",
"updated_at": "2025-09-05T07:24:46.081328Z",
"acquiring_payments": [{
"id": "pm_2769427",
"status": "in_progress",
"created_at": "2025-09-05T07:24:46.108909Z",
"customer": {
"reference": "lucky"
},
"payment_details": {
"type": "internet_banking",
"internet_banking": {
"type": "tpay"
}
},
"amount_details": {
"amount": 33123,
"currency": "RUB"
},
"amounts": {},
"payment_options": {
"recurrent": true
}
}]
}
} -
Use the token to make recurring payments.
Examples
- MIT recurring payment
- CIT recurring payment
- Request example
- Response example
curl -X POST \
https://proxy.bank131.ru/api/v1/session/init/payment \
-H 'Content-Type: application/json' \
-H 'X-PARTNER-PROJECT: your_project_name' \
-H 'X-PARTNER-SIGN: signature' \
-d '{
"payment_details": {
"type": "recurrent",
"recurrent": {
"token": "e9876f32bcd947f79c324cf2da5726304a894f6ae2037de7705fdb3e0a134d39",
"initiator":"merchant"
}
},
"amount_details": {
"amount": 900000,
"currency": "RUB"
},
"customer": {
"reference": "lucky"
},
"payment_options": {
"platform_details": {
"type": "mobile",
"os": "android",
"browser": "chrome"
}
}
}'{
"status": "ok",
"session": {
"id": "ps_3812845",
"status": "in_progress",
"created_at": "2025-09-03T11:04:27.322539Z",
"updated_at": "2025-09-03T11:04:27.381848Z",
"acquiring_payments": [{
"id": "pm_2769255",
"status": "in_progress",
"created_at": "2025-09-03T11:04:27.394705Z",
"customer": {
"reference": "lucky"
},
"payment_details": {
"type": "internet_banking",
"internet_banking": {
"type": "tpay"
}
},
"amount_details": {
"amount": 900000,
"currency": "RUB"
},
"amounts": {}
}]
}
}- Request example
- Response example
curl -X POST \
https://proxy.bank131.ru/api/v1/session/init/payment \
-H 'Content-Type: application/json' \
-H 'X-PARTNER-PROJECT: your_project_name' \
-H 'X-PARTNER-SIGN: signature' \
-d '{
"payment_details": {
"type": "recurrent",
"recurrent": {
"token": "e9876f32bcd947f79c324cf2da5726304a894f6ae2037de7705fdb3e0a134d39",
"initiator":"client"
}
},
"amount_details": {
"amount": 900000,
"currency": "RUB"
},
"customer": {
"reference": "vtor_rec"
},
"payment_options": {
"platform_details": {
"type": "mobile",
"os": "ios",
"browser": "chrome"
}
}
}'{
"status": "ok",
"session": {
"id": "ps_3812844",
"status": "in_progress",
"created_at": "2025-09-03T11:04:27.322539Z",
"updated_at": "2025-09-03T11:04:27.381848Z",
"acquiring_payments": [{
"id": "pm_2769254",
"status": "in_progress",
"created_at": "2025-09-03T11:04:27.394705Z",
"customer": {
"reference": "lucky"
},
"payment_details": {
"type": "internet_banking",
"internet_banking": {
"type": "tpay"
}
},
"amount_details": {
"amount": 55000,
"currency": "RUB"
},
"amounts": {}
}]
}
}
How to make a refund
To make refunds using T-Pay, follow the standard procedure.